Documentation is an essential component of any successful software product.
However, not all documentation serves the same purpose or targets the same audience.
Technical and user documentation are two distinct types of resources that have their similarities but also differences that you should know if you want to create high-quality content.
Luckily, you are reading this article, which means you’ll explore the key differences between technical and user documentation with us.
Let’s dive in!
What Is Technical Documentation
Let’s kick things off by defining what technical documentation is and what types of documents fall under the umbrella of that term.
Essentially, technical documentation is a collection of different documents which contain comprehensive information about a product.
Here’s how Amber Krosel, Content Marketing Manager at Indeed, explains that term:

Illustration: Archbee / Data: Indeed
In other words, technical documentation can refer to anything related to the product and its usage or characteristics, from instructions for assembling an IKEA cabinet to repair manuals for a blender.
However, let’s focus on technical documentation as it relates to the software industry.
If we do that, we can split the technical documentation into two main categories—product and process documentation, as shown in the diagram below.

Source: Freshcode
Product documentation consists of documents intended for internal company use and documents that provide information for customers.
That’s why product documentation usually branches into two distinct categories, system documentation, and end-user documentation—the former includes internal documentation, while the latter comprises various consumer-based resources.
On the other hand, process documentation is entirely made up of documents for internal use. That documentation covers the steps for launching a new process.
For instance, below are instructions for a content publishing process.

Source: Nuclino
As you can see, technical documentation in software development encompasses a wide range of resources, from source code documentation to how-to guides and everything in between.
However, what ties them all together is the fact that they provide information about the software product.
That can be testing documentation for internal use, like this document below:

Source: DevCom
On the other hand, it can be an installation guide for users, like these step-by-step instructions on how to install Todoist on Linux using Snap:

Source: Todoist
Regardless of whether it is intended strictly for the employees’ eyes, or meant to be a resource for every user of a software product, the crucial element of technical documentation is that it provides helpful information about the product.
What Is User Documentation
Creating a software product is a demanding and time-consuming process.
Naturally, when you develop a product that requires a lot of resources and effort, you want people to use all of its features and get the most value out of it.
User documentation makes that goal achievable.
In essence, that’s the purpose of user documentation—to allow users to get the most value out of software products. David Oragui, a tech entrepreneur, elaborates:
User documentation (a.k.a. user manuals, instruction manuals, etc.) is the content you supply for end-users to help them get the most out of your product or service.
As you can see, Oragui has provided some examples of typical user documentation in his definition—user manuals and instruction manuals.
In addition to that, user documentation also includes resources like:
- FAQs
- Installation manuals
- Quick-start guides
- Troubleshooting guides
- Training manuals
- Video tutorials
That’s only part of the document types that fall under user documentation, but the point is that all of them are various guides, manuals, and tutorials that help users get the most value out of the product.
For instance, FAQs are often a part of user documentation because they are a convenient way to provide users with essential information about the product.
Below, you can see the FAQ section of Hey, an email service.

Source: Hey
Users can quickly get the answers to frequently asked questions and avoid wasting time contacting customer support.
User documentation can also be more in-depth, in order to accommodate the needs of more technically-savvy consumers.
For example, Stripe’s team divided their extensive user documentation by the products they offer.

Source: Stripe
It contains simple quick-start guides but also API documentation for developers who want to use Stripe’s products.
For instance, when a user opens the “Billing” category, users can find various guides and tutorials for using Stripe without coding but also webhooks, which are useful for software developers familiar with HTTPS and JSON.

Source: Stripe
User documentation should offer resources for all users, regardless of their level of expertise.
The point is that it gives users the information they need to use the product successfully.
Technical vs. User Documentation: Key Differences
Now that we’ve established what is technical and what is user documentation, let’s examine the key differences between them.
The first crucial difference we should mention is the focus of those types of documentation.
Here’s how Chuck Cobb, a project manager and Agile coach, summed those up on Quora:

Source: Quora
As you can see, he highlights the internal workings of the product, which technical documentation describes, and user documentation doesn’t.
We can use a car analogy to explain Cobb’s point further.
Technical documentation would describe how the engine works and how to fix or replace broken parts, whereas user documentation would explain how to turn on the headlights or windshield wipers.
For example, user documentation doesn’t contain test schedules for testing plans.

Source: IBM
That type of document is for internal company use; regular users don’t need to know test schedules for a software product, nor would they be interested to know it.
That information provides no value for them in their everyday product use.
Furthermore, complex documentation like test plans brings us to another key difference between technical and user documentation—the readers’ knowledge.
Technical documentation requires deep technical knowledge to create because it’s aimed at software developers, engineers, and other technical experts.
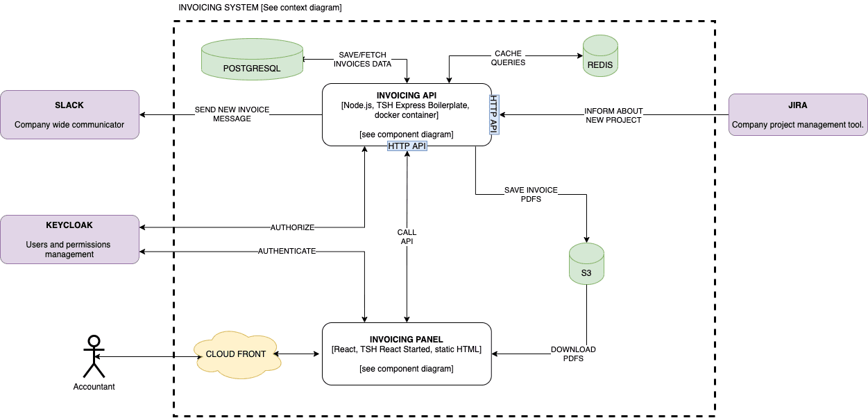
For instance, take a look at the component diagram below:

Source: The Software House
It’s a diagram for invoicing API that can be very useful for software professionals familiar with terms like APIs, webhooks, command handlers, etc.
Most users get more value from clear and straightforward user manuals and similar documentation than they would ever get from the diagram above.
Finally, the key difference between technical and user documentation is in their scope.
Technical documentation encompasses every type of technical writing, while user documentation includes only resources aimed at end-users.
Therefore, technical documentation is a broader term than user documentation, as Semyon Scherbak and Alexandra Lozovyuk, a business analyst and a senior content editor at Freshcode, point out:
Technical documentation in the software development world is the umbrella term that encompasses the scope of documents created through the whole software development lifecycle.
To sum up, there are some crucial differences between technical and user documentation, and the most notable ones are their respective scopes, the topics they focus on, and their intended audiences.
Why You Need Technical Documentation
Technical documentation is important for a number of reasons, but most of them can be summed up in one sentence.
Sarah Drasner, Director of Engineering at Google, author, and speaker, posted it on Twitter:

Source: Twitter
What does that statement mean?
“Docs or it didn’t happen” is already a well-known mantra in software development.
It doesn’t only apply to technical writers but to everyone who is involved in creating the software product.
Simply put, that statement emphasizes the importance of technical documentation. It shouldn’t be a nice-to-have resource; it should be an integral part of the software product.
Why? Because it provides essential information about the product to employees and users.
As Wuraola Ademola-Shanu, content writer and business strategist, points out, even the most skilled audience needs technical documentation.
No matter how tech-savvy and knowledgeable your audience is, you need technical documentation to enable your users to use your API, product, app or SDK effectively.
In other words, if you don’t have documentation for something in your software product, it’s almost like it doesn’t exist.
Regardless of technical expertise, users of your product most likely wouldn’t use undocumented features, or they would simply switch to another product, one that does provide documentation for everything they need.
For example, employees need resources like software requirements documents.

Source: AltexSoft
A document like that can increase the efficiency and productivity of everyone who works on a software product.
It provides essential information about the product, its use cases, features, functionality, etc.
Basically, it’s like a map for anyone who works on developing the product, as well as a source of information for members of any non-technical teams in the organization.
A software requirement document is only one example of technical documentation that provides information without which it would be very difficult for a software company to function successfully.
Here’s how Kesi Parker, a technical writer, expressed why technical documentation is necessary:

Illustration: Archbee / Data: Medium
In other words, technical documentation makes it easier to understand the relationships between the components within the software, as well as reliance on external code, libraries, or software.
With all of that complex information available in technical documentation, employees and users can master the software product in ways they wouldn’t be able to without it.
Why You Need User Documentation
Regardless of the complexity of the software product you offer, sooner or later, your user will need certain information, instructions, or help in using it.
That’s why you need user manuals, how-to guides, FAQs, tutorials, and other types of user documentation.
If you’re counting on your customer service representatives to guide your users through the product’s learning curve, it might be wise to reconsider that.
Why? Because, according to data from Zendesk, most users want to learn and solve issues on their own—and user documentation provides them with the way to do so.

Illustration: Archbee / Data: Zendesk
Leaving your users to figure out the product and its features with no help simply isn’t a good idea.
Most of them wouldn’t get to the point where they use the full potential of your product, and, even worse, they would abandon your product and go to one of your competitors who provides them with detailed user documentation.
And that’s a surefire way to send your product to the graveyard of forgotten software.
So, user documentation is a must-have. But how do you give it to users?
You can build a knowledge base packed with user documentation as Airtable did.
They have 16 different categories in which they offer guides, tutorials, manuals, and other resources their users might need. Below, you can see some of those categories.

Source: Airtable
As you can see, Airtable’s team created a comprehensive knowledge base with user documentation about a wide range of topics.
That way, their users can learn about the product, how to use features, solve problems, and everything else they might want to know, like, for example, how to pin bases and interfaces on workspace pages.

Source: Airtable
To create such a repository of user documentation, you need a powerful documentation tool like Archbee.
Archbee offers all the features you need to create helpful and accessible user documentation and host it all in one place.
For instance, TalkChief used Archbee to create detailed resources for their users, with explanations for every product feature that are easy to navigate and enriched with visuals.

Source: TalkChief
How your user documentation looks is important but not crucial.
On the other hand, what is crucial is that you have user documentation that provides help and support for your users.
Without it, your product would lack a crucial part that can significantly impact its success.
Conclusion
There are some important distinctions between technical and user documentation that you shouldn't overlook.
Technical documentation is geared towards developers and engineers, providing them with the technical information to understand the product's inner workings.
On the other hand, user documentation is created for end-users and provides clear and concise instructions on using the product effectively.
Understanding the differences between them is vital for delivering the right type of content to the right audience, ensuring the best possible experience.
We hope that after reading this article, you know what makes both documentation types unique and how to approach creating them.
Frequently Asked Questions
- Technical documentation is a collection of documents which contain comprehensive information about a product. In the software industry, technical documentation can be split into two main categories: product and process documentation. Product documentation consists of documents intended for internal company use and documents that provide information for customers. On the other hand, process documentation is entirely made up of documents for internal use. 




